Objetivo: Verificar la identidad de clientes mediante DNI, selfies y pruebas de vida para préstamos en Lend2B.
Información Técnica Esencial
1. Endpoints Clave
Tipo | Endpoint | Uso en MVP |
|---|---|---|
Biometría Múltiple |
| Recomendado (2 selfies para mayor seguridad) |
Biometría Simple |
| Opcional (1 selfie) |
2. Estructura de Solicitud (Biometría Múltiple)
{
"id_op": 12345, // ID único generado por Lend2B
"dni_front": "base64_string",
"dni_back": "base64_string",
"selfie": [
{
"image": "base64_string_selfie1",
"id_selfie": 1,
"code": 106 // Código de gesto (ej: guiñar ojo)
},
{
"image": "base64_string_selfie2",
"id_selfie": 2,
"code": 108 // Otro gesto (ej: sonreír)
}
]
}
3. Parámetros Críticos
Códigos de Gestos (Prueba de Vida):
Código | Gesto | Uso Recomendado |
|---|---|---|
100 | Expresión neutra | Básico |
106 | Guiñar un ojo | Alto seguridad |
108 | Sonreír | Medio |
200 | Sin verificación | No recomendado |
Configuraciones en Panel OBD:
# Valores óptimos para préstamos TOLERANCIA_MATCH_FACIAL = 0.70 # (0.50-0.80) TOLERANCIA_ANTI_SPOOFING = 0.50 # (0.40-0.90) MODO_FLEXIBLE = true # Continuar procesamiento aunque falle una validación
4. Campos Decisivos en Respuesta
{
"control_ok": true, // Validación global
"dni_front": {
"suspicious": false // True = posible fraude
},
"selfies": [
{
"match": true, // Coincide con DNI?
"proof": true, // Gestos correctos?
"suspicious": false
}
],
"context_match": true, // Selfies en mismo contexto
"data_validation_renaper": true // DNI vigente
}
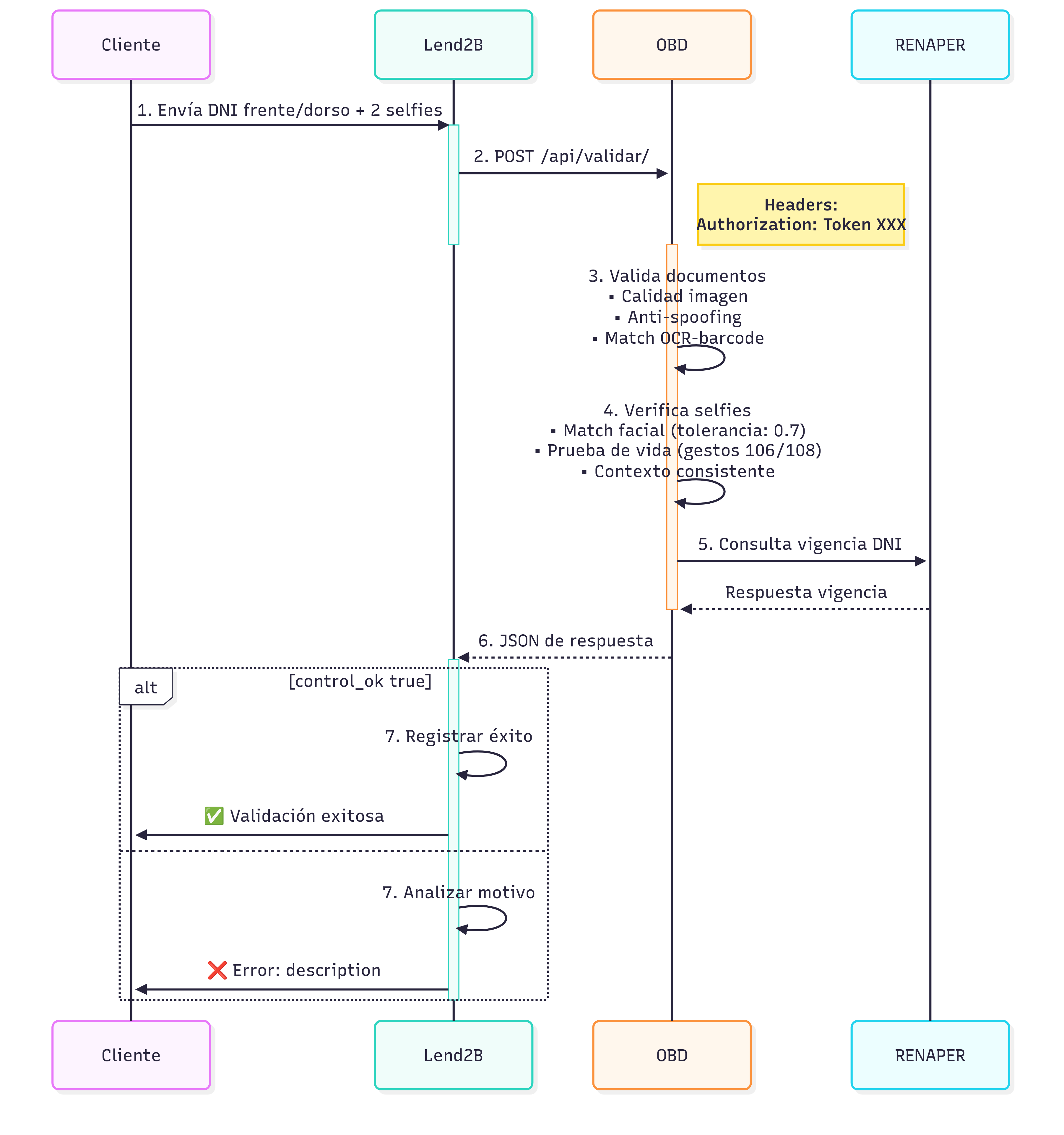
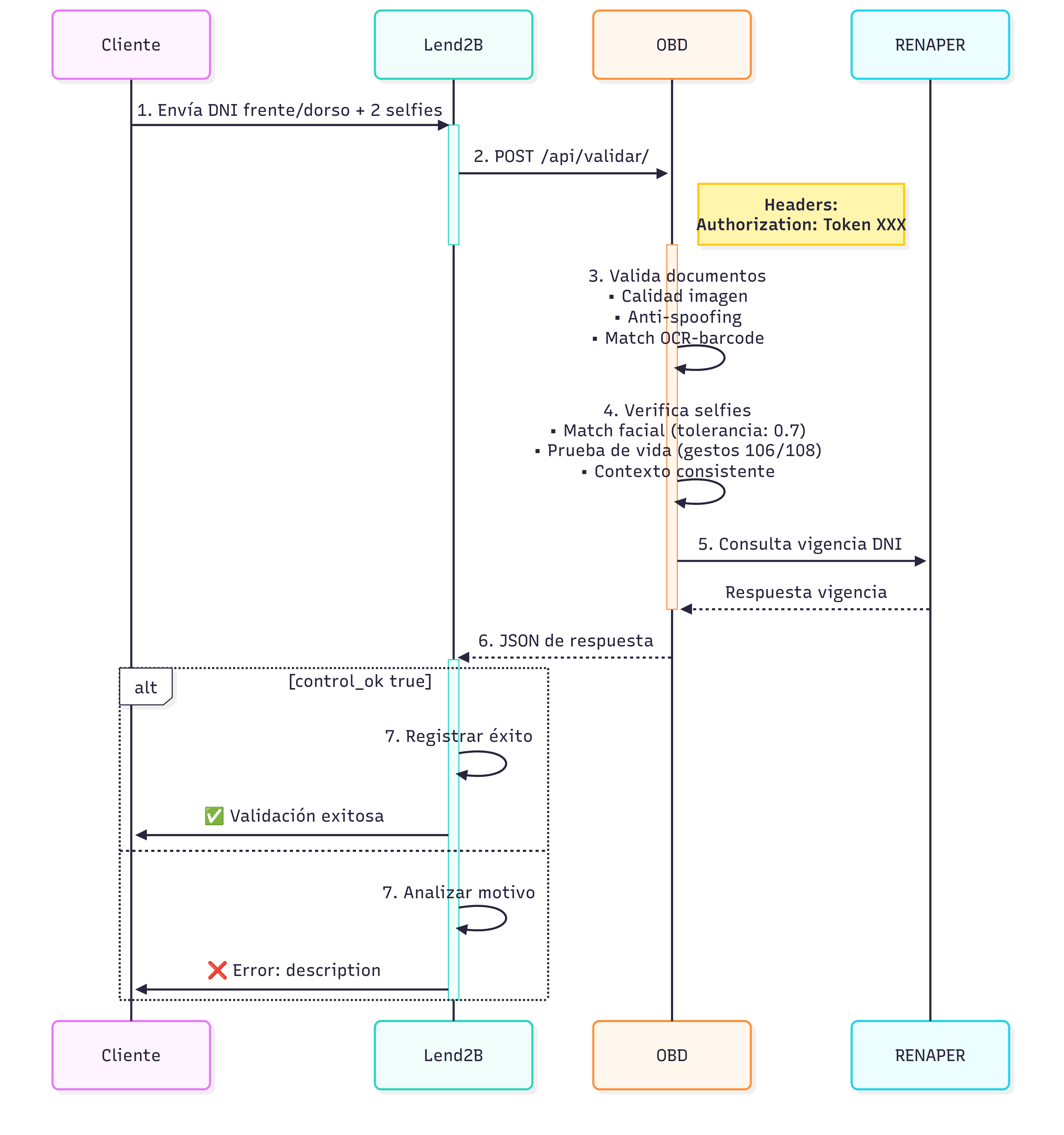
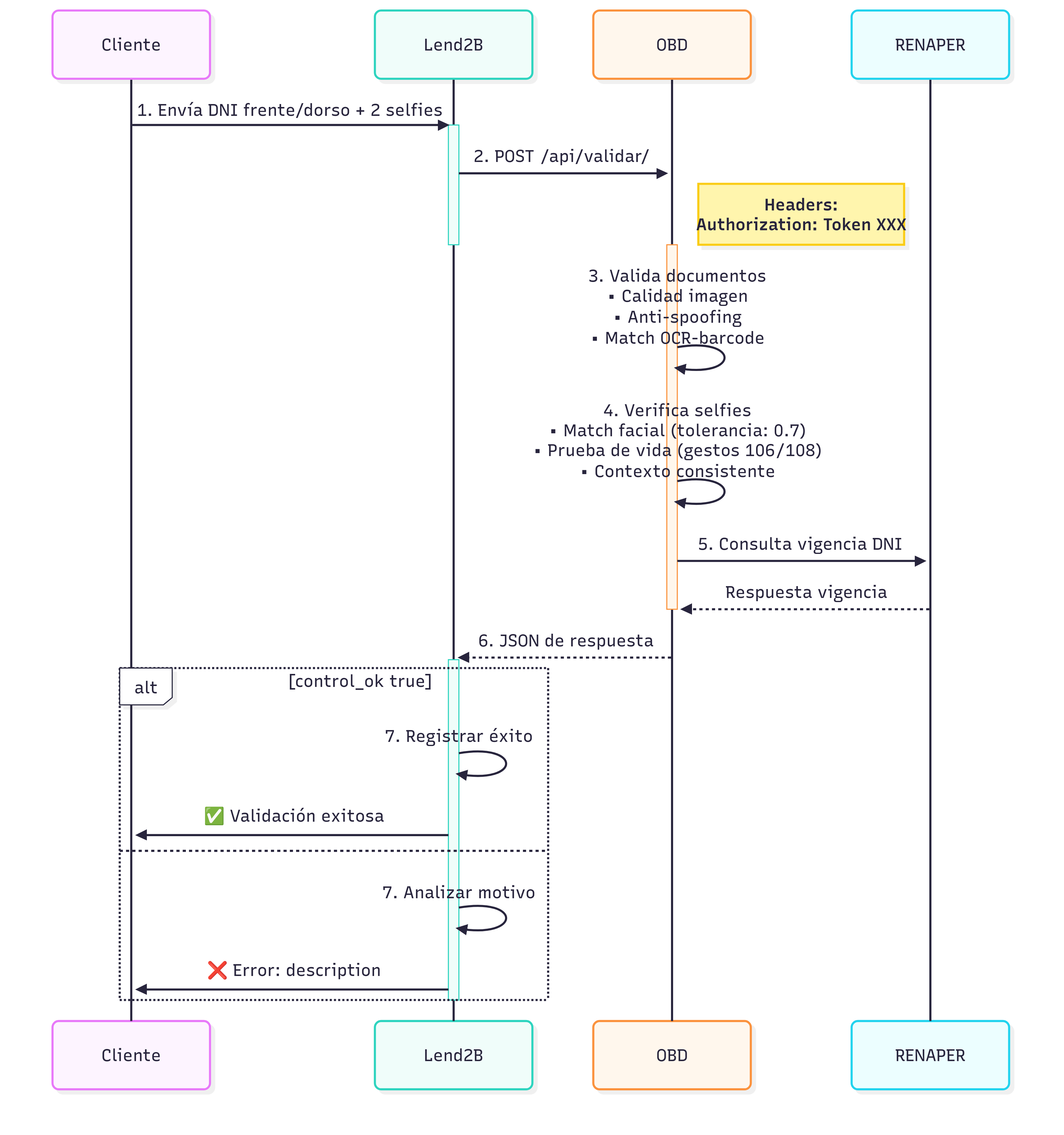
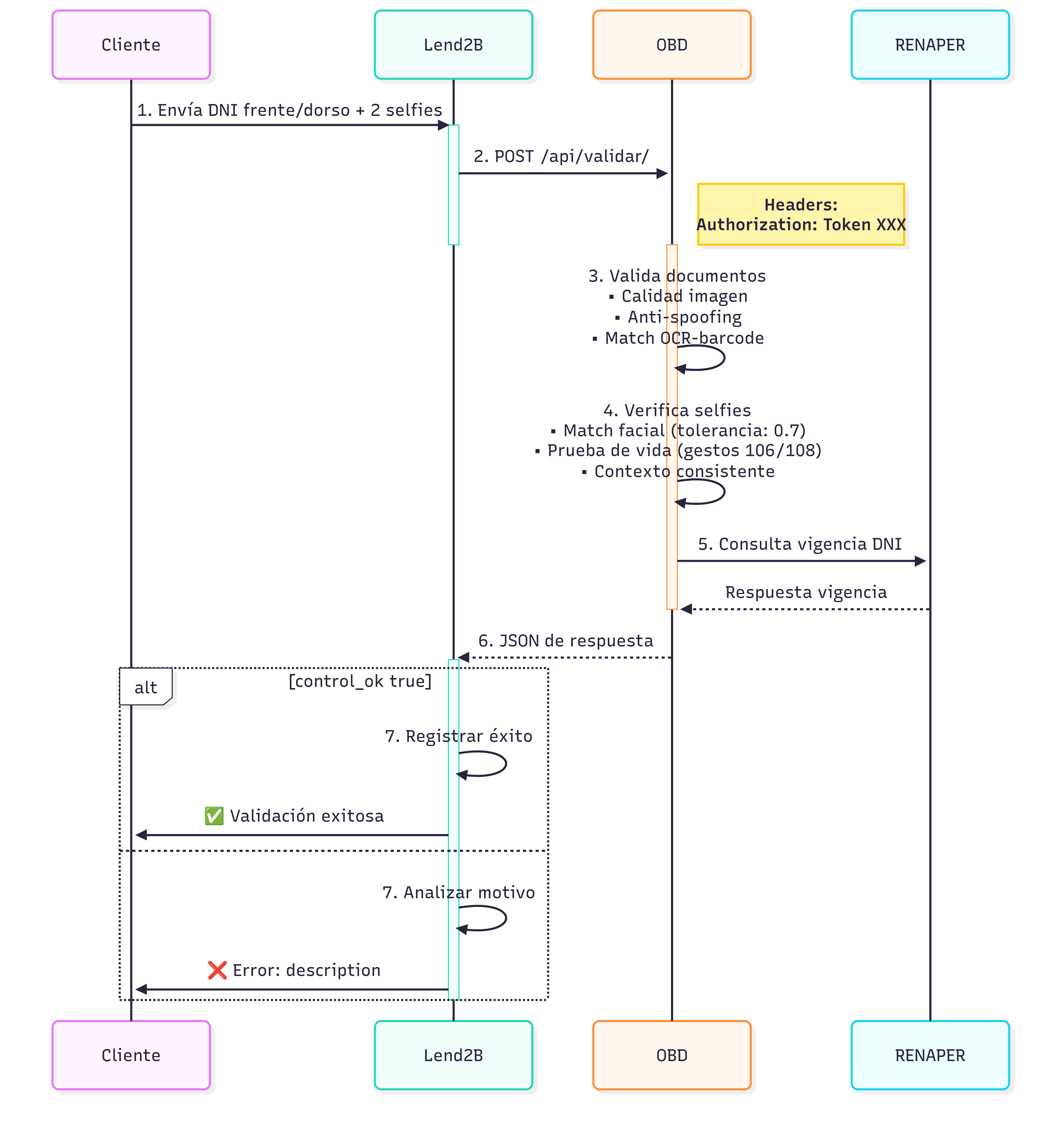
Diagrama de integración
Código Mermaid
sequenceDiagram
participant Cliente
participant Lend2B
participant OBD
Cliente->>Lend2B: 1. Envía DNI frente/dorso + 2 selfies
activate Lend2B #LightBlue
Lend2B->>OBD: 2. POST /api/validar/
Note right of OBD: Headers:<br>Authorization: Token XXX
deactivate Lend2B
activate OBD #LightCoral
OBD->>OBD: 3. Valida documentos<br>• Calidad imagen<br>• Anti-spoofing<br>• Match OCR-barcode
OBD->>OBD: 4. Verifica selfies<br>• Match facial (tolerancia: 0.7)<br>• Prueba de vida (gestos 106/108)<br>• Contexto consistente
OBD->>RENAPER: 5. Consulta vigencia DNI
RENAPER-->>OBD: Respuesta vigencia
deactivate OBD
OBD-->>Lend2B: 6. JSON de respuesta
activate Lend2B #LightGreen
alt control_ok true
Lend2B->>Lend2B: 7. Registrar éxito
Lend2B->>Cliente: ✅ Validación exitosa
else
Lend2B->>Lend2B: 7. Analizar motivo
Lend2B->>Cliente: ❌ Error: description
end
deactivate Lend2B
Documentación OBD
